Safexpert

Software zur Risikobeurteilung

Wie unterstützt Sie die Software zur Risikobeurteilung?

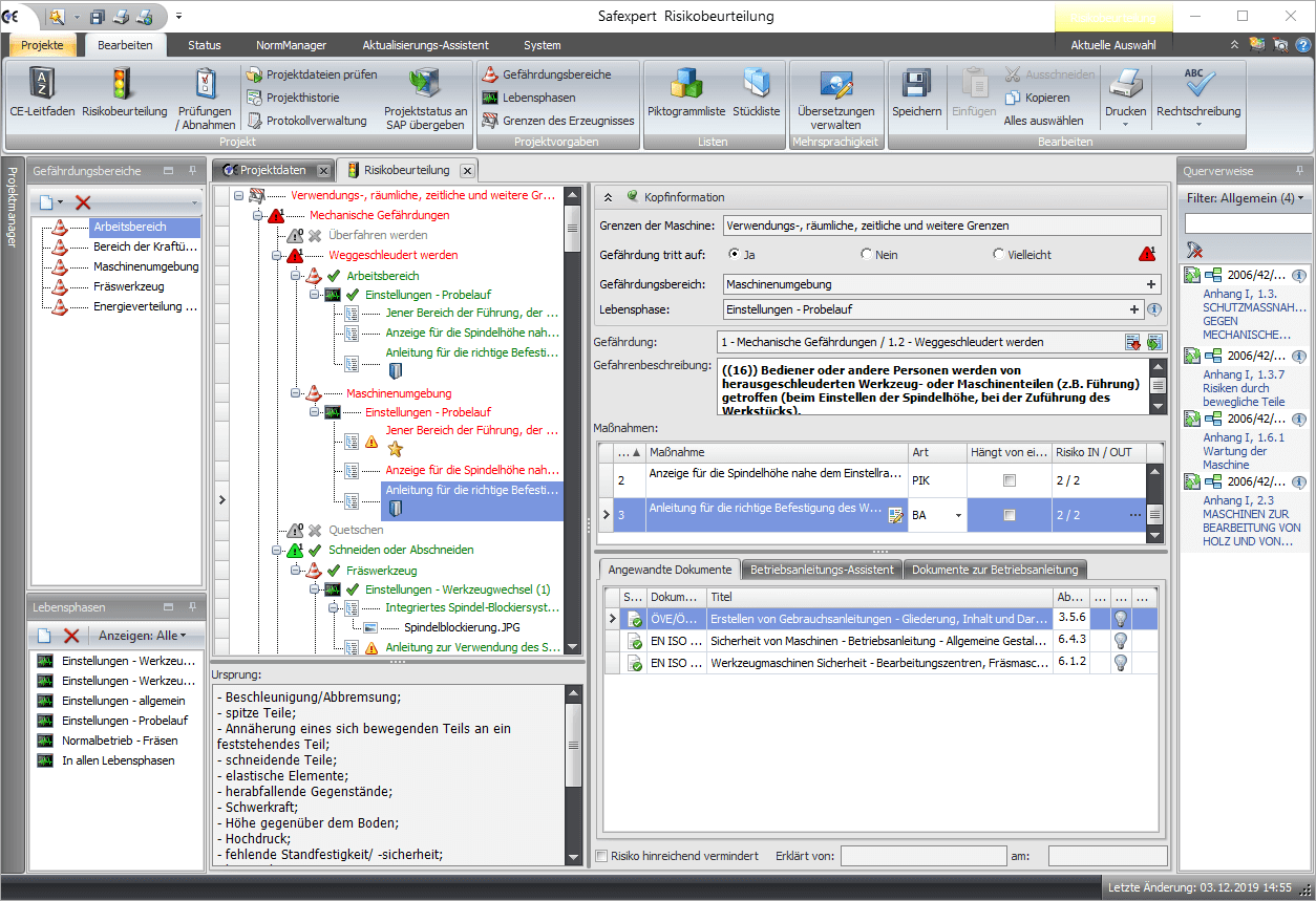
Die Software Safexpert Risikobeurteilung unterstützt Konstrukteure von Maschinen, Anlagen und elektrischen Geräten bei der Risikobeurteilung entsprechend EN ISO 12100. Durch den strukturierten Aufbau ermitteln Sie systematisch, welche Gefährdungen an welchen Gefahrenstellen in welchen Lebensphasen und bei welchen Tätigkeiten Ihrer Produkte auftreten. 

Diese ermittelten Gefährdungssituationen bewerten Sie anhand eines intuitiven Risikographen und ermitteln anschließend Lösungen zur Risikominderung.

Vergessen Sie keine wichtigen Punkte in der Risikobeurteilung!

Nutzen Sie wertvolle Funktionen, die Sie dabei unterstützen, keine wichtigen Punkte (mehr) zu vergessen und den Überblick in Ihren Risikobeurteilungen zu wahren:

  • Sie sehen auf einen Blick, welche Gefährdungen an welchen Gefährdungsbereichen auftreten.
  • Sie ermitteln per Mausklick, welche Gefährdungen in welchen Lebensphasen (z.B. im Normalbetrieb, bei Instandhaltungsarbeiten, bei Reinigungsarbeiten,...) auftreten. 
  • Statusauswertungen zeigen Ihnen an, für welche identifizierten Gefährdungen das Risiko noch nicht hinreichend vermindert wurde.
  • Anlageprojekte werden durch Module und Schnittstellen übersichtlich strukturiert.

Durch die einheitlichen Ausdrucke der Risikobeurteilung in Anlehnung an die technische Regel ISO/TR 14121-2 bringen Sie Ordnung in Ihre Dokumentationen der Risikobeurteilung.

Ihr rascher Einstieg in die Risikobeurteilung

Sie möchten einfach nur möglichst rasch und ohne vorherige Softwareschulung eine normenkonforme Risikobeurteilung nach ISO 12100 durchführen und einheitlich dokumentieren? Dann ist das Modul "Safexpert Risikobeurteilung" genau das Richtige für Sie!

    So profitieren Sie durch die Anwendung dieses Moduls:

    • Einfache und intuitive Bedienung
    • Einheitliche und normenkonforme Dokumentationen
    • Zentrale und übersichtliche Verwaltung Ihrer Projekte
    • Sie nutzen die Vorteile dieser Software und eliminieren alle Risiken von nicht zeitgemäßen  Word- oder Excel-Varianten
    • Kontinuierliche Anpassung des Systems bei Normenänderungen im Rahmen des Wartungsvertrages
    • Automatische oder interaktive Konvertierung von alten Projekten bei Normenänderungen
    • ...

    Normen, digitale Analysen und Assistenzsysteme

    Normen spielen für die Auswahl und die Umsetzung von sicherheitstechnischen Lösungen eine entscheidende Rolle. Die Software unterstützt Konstrukteure bei der Arbeit in mehrfacher Hinsicht:

     

    Normenreferenzen zur Risikobeurteilung

    Maßnahmen zur Risikominderung können durch Normenreferenzen ergänzt werden. Dadurch kann Safexpert in Verbindung mit dem Safexpert NormManager automatisch prüfen, welche Maßnahmen in welchen Projekten nicht mehr aktuell sein werden.

    Enthalten in Paketen: Compact, Professional - zur Paketübersicht
    Erforderliche Datenprodukte: Safexpert Datenpaket

    Änderungs-Assistent

    Durch die Aktualitätsüberwachung der Safexpert Risikobeurteilung erfahren Sie, wenn Maßnahmen von Normenänderungen betroffen sind. Der Änderungs-Assistent erleichtert die Arbeit noch mehr: Auf Basis von Normen-Dokumentenstrukturen zeigt Ihnen Safexpert auf Abschnittsebene (!) an, welche Änderungen sich in Normen ergeben haben. 

    Weitere Informationen zur Funktionalität des Features finden Sie im Fachbeitrag "Änderungs-Assistent".

    Enthalten in Paketen: Compact, Professional - zur Paketübersicht
    Erforderliches Datenprodukt: Dokumentenstrukturen

    Lösungen in Bibliotheken ablegen

    Häufig verwendete Lösungen (z.B. bestehen aus Maßnahmenbeschreibungen, steuerungstechnischen Berechnungen, Piktogrammen, etc.) speichern Sie in zentralen Lösungsbibliothek.  Dadurch profitieren Sie in allen Folgeprojekten von mehr Effizienz und erhöhter Rechtssicherheit!

    Enthalten in Paketen: Risikobeurteilung, Basic, Compact, Professional - zur Paketübersicht

     

    Weitere hilfreiche Features für möglichst einfache Risikobeurteilungen

    Auswahl von Performance-Level oder SIL inkl. Schnittstelle zu Sistema und TIA Selection Tool

    Für Maßnahmen, die von einer Steuerung abhängen (z.B. Positionsüberwachungen von Schutztüren o.ä.) kann direkt in der Risikobeurteilung der erforderliche Performancelevel nach EN ISO 13849-1 oder der erforderliche SIL nach EN IEC 62061 ermittelt werden.

    Für Berechnungen nach der Norm EN ISO 13849-1 besteht eine Schnittstelle zur Software Sistema und zur Software TIA Selection Tool. Mit Letzterem kann auch der SIL nach EN IEC 62061 berechnet werden.

    Zusätzlich können im Register "Bauteil" die angewandten Sicherheitsbauteile verwaltet werden.

    Enthalten in Paketen: Basic, Compact, Professional - zur Paketübersicht

    Piktogrammbibliothek

    Safexpert enthält eine individuell erweiterbare Datenbank genormter Bildzeichen. Dies unterstützt das Engineering in mehrfacher Hinsicht:

    • Auswahl der passenden Piktogramme bereits während der Risikobeurteilung
    • QS-Prüfung, ob die ausgewählten Piktogramme tatsächlich angebracht wurden

     

    Die Safexpert Piktogrammbibliothek enthält Bildzeichen gemäß folgender Standards:

    • Piktogrammbibliothek nach EN ISO 7010
    • Piktogrammbibliothek nach ASR A1.3
    • Piktogrammbibliothek nach 92/58/EWG
    • Piktogrammbibliothek nach KennV (speziell für Österreich)

    Enthalten in Paketen: Compact, Professional - zur Paketübersicht

    Betriebsanleitungs-Assistent

    Dieses Zusatzmodul bildet eine Schnittstelle zwischen der Safexpert Risikobeurteilung und einer Betriebsanleitungsvorlage im Format WORD. So funktioniert’s:

    • Hinweise auf Restgefährdungen oder Texte aus anderen Beschreibungen zur Risikominderung werden in der Safexpert Risikobeurteilung dokumentiert.
    • Mittels Zuweisung an Textmarken werden diese einfach und schnell in das richtige Kapitel der Betriebsanleitungs-Vorlage eingefügt.
    • Die von Safexpert eingefügten Texte werden in WORD markiert und können daher mit der WORD-Funktion "Änderungen nachverfolgen" sehr leicht ausfindig gemacht und vom technischen Redakteur vollständig ausformuliert werden.

    Dies unterstützt dabei, keine wichtigen Punkte in der Betriebsanleitung mehr zu vergessen und dadurch das Produkthaftungsrisiko durch fehlende Hinweise auf Restgefährdungen zu reduzieren!

    Enthalten in Paketen: Compact, Professional - zur Paketübersicht

    Schnittstelle zum Redaktionssystem Schema ST4

    Redaktionssysteme setzen sich zur Verwaltung und Herstellung technischer Unterlagen immer mehr durch. Daher bietet Safexpert in Kombination mit dem Betriebsanleitungs-Assistenten die Möglichkeit, die Hinweise auf Restgefährdungen aus der Risikobeurteilung zu exportieren und in Schema ST 4 zu importieren.

    Enthalten in Paketen: Compact, Professional - zur Paketübersicht

    Übersichtliche Ausdrucke und Berichte

    Durch die einheitlichen Ausdrucke der Risikobeurteilung und weiterer Dokumente bringen Sie Ordnung in Ihre Dokumentationen der Risikobeurteilung. Safexpert unterstützt Sie mit diesen Berichten:

    • Ausdruck der Risikobeurteilung in unterschiedlichen Formaten
    • Hinweise für Betriebs- und Montageanleitungen
    • Piktogrammliste inkl. Angaben zum Montageort der Piktogramme
    • Liste der grundlegenden Sicherheits- und Gesundheitsschutzanforderungen
    • Stückliste

    Neben dem Druck Ihrer Berichte können Sie diese auch bequen in die Formate PDF, Word oder Excel exportieren.

    Weitere Funktionen von Safexpert

    Neben den Features der Risikobeurteilung unterstützt Sie Safexpert im sicherheitstechnischen Engineering in weiteren Bereichen:

     

    CE-Leitfaden nach Maschinenrichtlinie, Maschinenverordnung oder Niederspannungsrichtlinie

    Modernes Normenmanagement mit dem Safexpert NormManager

    Einheitliche Prüfungen und Abnahmen mit dem Safexpert CheckManager

    Preise und Lizenzmodelle


    Eine Übersicht der Paket- und Modulpreise finden Sie in unserer Preisliste. Gerne beraten wir Sie bzw. stellen Ihnen ein unverbindliches und kostenloses Angebot aus.
     

    Preise und Lizenzen

    Überzeugen Sie sich selbst!

    Demoversion


    Mit der kostenlosen Demoversion testen Sie Safexpert für 60 Tage.
     

    WEB-Präsentation


    Erhalten Sie kostenlos den perfekten Überblick mit Raum für individuelle Fragen.
     

    Persönliche Beratung


    Gern vereinbaren wir einen Termin für eine persönliche Beratung mit Ihnen.
     

    Weitere Produkte

    Safexpert Zusatzprodukte

    Mit Zusatzprodukten schnell und einfach zur CE-Kennzeichnung.

    Safexpert Anwenderschulung

    Von Beginn an alle Vorteile des Systems nutzen.

    Up-to-Date!

    Mit dem CE-InfoService bleiben Sie Informiert bei wichtigen Entwicklungen im Bereich Produktsicherheit.